Compare up to
Accurate 
Sophisticated data matching algorithm
Fast 
You will be amazed
Secure 
Install locally and keep your data safe
Easy to use 
Intuitive and optimized tools
We provide you with the best set of visual tools for automated data processing with a user-friendly interface that does not require programming experts. This leads to a more efficient, most profitable, and less time-consuming process of getting the best quality data.
Showcase: Real-time Data Matching
Experience the power of real-time search with exceptional speed and accuracy!
Discover the capabilities of our cutting-edge data matching API in handling a vast dataset of 5 million records with unmatched precision and speed.
For this demonstration, we have utilized a publicly available dataset provided by GOV.UK If you wish to access and analyze the data for personal use, it can be conveniently downloaded from their official website: https://download.companieshouse.gov.uk/en_output.html.
Key Features of Our Data Matching API:
Real-time Search: Accurate and lightning-fast search capabilities of our API as it efficiently processes millions of records in real-time.
Best Accuracy: With advanced matching algorithms, our API ensures unparalleled accuracy, guaranteeing precise and reliable results.
Data Integrity: Your data remains intact and error-free, as our API effectively identifies and consolidates duplicate records, eliminating redundancy.
Easy Integration: Integrating our REST API into your existing infrastructure is a breeze, allowing you to optimize and accelerate your operations effortlessly in critical spots.
Secure: Install locally and keep your data safe.
If you desire a more in-depth demonstration or wish to explore additional functionalities, feel free to get in touch with us at sales@dataexcelerate.com.
If you cannot see the application, we recommend updating your browser.Advanced Data Matching & Cleansing
DataExcelerate helps you to accelerate the process of matching based on any conditions you define in the most effective way. Clean, transform, profile, deduplicate, enrich, standardize and integrate your data with unchallenged speed and accuracy, maximizing business efficiency through quality data.
Maximize efficiency through quality data
Revolutionary ideas are always based on our ability to learn from the information we possess. We are here to help you to get the best quality information available.
Public sector
Insurance
Finance
Banking
Electronic Health Records (EHR)
Customer Data Management (CDM)
Social media analytics
Marketing
Counter-terrorism (terrorist watch lists)
Data science
Life science
Anti-money Laundering (AML)
Regulatory compliance (KYC, PEP, OFAC)
Fraud Detection
Homeland security
Border control
Advanced Data Matching
Compare Up to 200 Million Records
Data Matching
New Generation Data Matching Algorithm
Accelerate the process of matching based on any conditions you need with acquiring the most accurate results. Find matches, remove duplicates, enrich records avoiding obstacles caused by them.
We provide you with a tool that can match up to 200 million entities.
Data Profiling
Explore Data Efficiently
Powerful Data Profiling tool gives you detailed visualization of data which helps you to understand your data and address it accordingly.
Visual tools provide you with the fastest and user-friendly way to prepare your raw data for maximizing its usage and quality.
Data Deduplication
Improve productivity by removing duplicated data
Data deduplication is a process that eliminates redundant data in a data set.
In the process of deduplication data is analyzed to identify duplicates and remove them to ensure a single instance of reliable data, improving analysis time and making the process less costly.
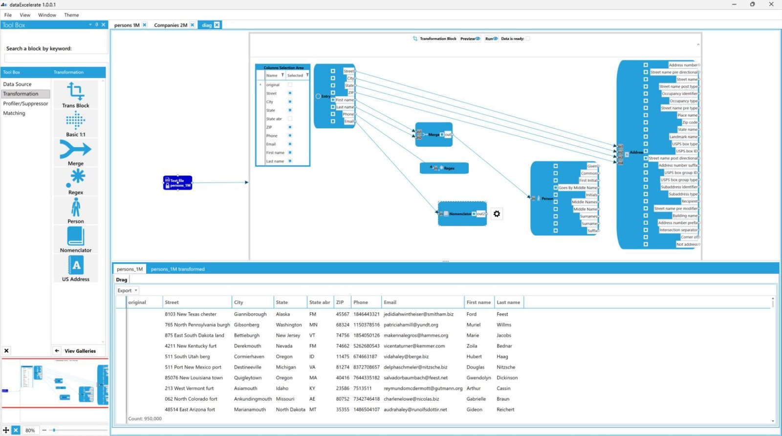
Data Transformation
Clean and Standardize
Save your valuable time with optimized automated processes that skip unnecessary steps which are required by conventional methods.
Prevent bad data from harming your progress and raise your data quality to the next level.
Data Enrichment
Maximize the value of your data
Data enrichment is the process of connecting the best pieces of data from multiple and various data sources into a single instance that best benefits your goals.
It is very important to have detailed and updated data. Having quality data is key to great business decisions that increase profitability and growth.
Data Pipelines
Automate data processing
Visual tools that allow you the easy configuration for making, maintaining, understanding and documenting data operation flows.
Data flow manipulation is simplified because transformation logic is all in one place which gives you a much better overview that leads to the minimization of error possibilities.
Your data can be imported and aggregated from multiple sources to many varied destinations followed by complex transformations and multi-step operations.